Unfortunately I’m getting mad, I’d first ask if anyone can post me the base server with only the Roleplay redem files, because nobody knows how to help me!
Hi, nice tutorial, it’s just not perfect.
I tried to install a RedM Server and in basic mode as this tutorial you enter and there are no errors.
The problem begins as you want to put on a Fremworks RP …
The variables are many, and the tutorials are all essential but they don’t say anything about which revision of Linux or which version of MySQL.
Nobody has prepared a package with the most important Mods like: redem_roleplay, redemrp_identity, redemrp_respawn, redemrp_inventory, redemrp_skin, redemrp_clothing, redemrp_notification, redemrp_farmerjob, etc …
And what is important is the “server.cfg” file and a directory with all the .sql files to be imported into the DB …
In short, a package to quickly install a test server and more.
It is not possible that even after several tests many have understood me still this problem that I never had on FiveM !!!
SCRIPT ERROR: @ redem_roleplay / server / sv_db.lua: 67: attempt to index a nil value (field ‘?’)
ref (@ redem_roleplay / server / sv_db.lua: 67)
(@ mysql-async / mysql-async.js: 14431)
If you can do this then I continue to follow RedM otherwise I continue on FiveM until I break my balls …
- Create Database called ‘redemrp’, DO NOT IMPORT ANYTHING OR CREATE ANY TABLES IN IT.
- Do a first run, wait for database and tables to create.
- Close server, import all other stuff.
It’s really simple
I’m sorry but you make it too simple but it’s not like that …
This is a comunity otherwise take the money and end it …
What you say did it not once but 10 times, while with FiveM putting the ESX was very fast and easy given the fact that there is a complete archive of everything … and the instructions are really well done.
When you do the same thing here … ???
I’m not the only one who has problems but I see that those who should help don’t do it … in the face of the comunity …
I am very sorry that you think this way …
Well I expect the ESX team to do a Frameworks for RedM …
But it is that simple? The instructions dont need to be detailed or long as there’s not more to it. The way this works is literally near perfect.
Also a complete “archive of everything” is just generally bad and I really hope you’re making a joke about that. People making servers and coding them themselves, that’s how you create unique and fun experiences.
Hi yes, the instructions are almost perfect.
After installing the RedM as per instructions:
https://forum.cfx.re/t/how-to-setup-a-redm-server/918850
The Ubuntu 18.04 Linux server starts normally and with the RedM client you enter the game normally.
When installing as your instructions only the RedM: RP with the various extensions that you place under the server does not give errors and you enter normally.
The server works flawlessly with:
esplugin_mysql
mysql-async
redem
redem_roleplay
How to install according to instructions all the other extensions like these come up with a lot of errors:
redemrp_identity
redemrp_respawn
redemrp_skin
redemrp_clothing
redemrp_inventory
etc…
The problem is that if redem_roleplay installs the tables in MySQL by itself it means that it accesses the DB normally and therefore it is not a problem of accessing MySQL … I think you agree on this brief analysis …
So what could it be that then doesn’t make the other extensions work?
I will have to try them out again when I download red dead again. But due to time constraints I don’t know when that is.
But before it was just add them to your server and it worked automatically. So maybe could you provide some screenshots again?
OK, thanks for the support. Now try again to redo everything and then I’ll post all the steps …
Here this is the first phase of the base server.
follow these instructions:
Tomorrow I insert the RedM: RP with all the steps of the instructions listed above in this post.
First start
Second restart after a few minutes
server.cfg
in game
What instructions should I follow tomorrow?
or I have to install EssentialMode: RedM Edition first.
and after RedEM: Roleplay…
???
Hello, I would like to know what I have to modify so that, when creating a new character with some money
Huh but you’re not even starting either resources in your server config?
https://wiki.kanersps.pw/display/REDM/Config
No works for me
In fact this is the basic installation as I have described of the Server then I put the RedM: RP
By the way I take this opportunity to ask you, but I have to remove the calls to: spawnmanager, mapmanager, basic-gamemode from the server.cfg … ???
Then you didn’t answer my question on which tutorials and instructions I should rely on
Thank you in advance
My dear Kanersps, that was what I meant when I said it was all a little rambling.
All the steps are missing from the server installation up to YOUR RedM: RP including a nice final configuration file …
Then if you want to activate other functions, it is up to the user who creates the server to customize it as he wishes.
For me, a tutorial must be done absolutely also to give the real opportunity to more users, in order to get off the ground also this project that I like best about GTA5.
https://wiki.kanersps.pw/display/REDM/RedEM%3A+Roleplay
have you followed that on how to install it? As that describes how
Yes, everything is ok, it works.
Only you should once again tell me if these calls are needed in the configuration file (server.cfg).
Just to be precise, I was wrong because I unpacked the various packages for linux on windows and then I passed them with WinSCP on the server … therefore some hidden files were not seen and therefore copied …
Thanks for everything.
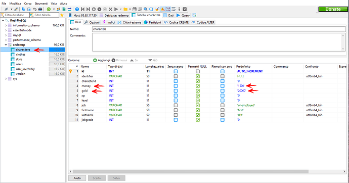
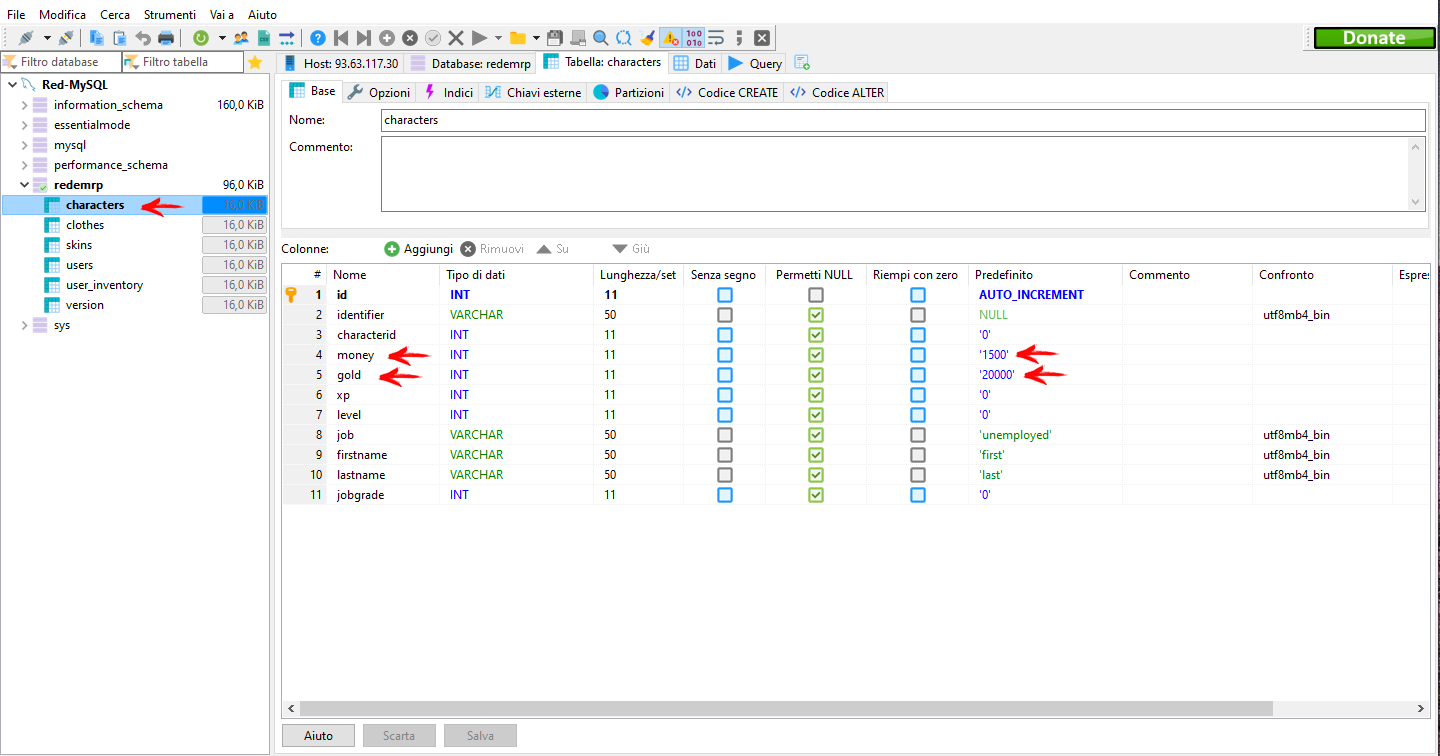
Hi, it’s easy …
Just go to the Database and in the “Characters” table put the value of the money and gold you want.
Doing so every time a new user joins will have the amount you set.
I hope to be proved helpful.
having a problem with redem_skin
Every time a new character is created when the person relogs they always come back as the default ped. However the weird part is this only happens with male characters. female characters read just fine. does anyone have a fix for this?
Hello CFX.RE
I’m first time making my own server here
For RDR ofc
And also have such an error
How could I fix it?
Found in google that it’s problem with outdated MySQL JS
But all writing that it could be fixed only with developer
Someone could help me to solve it? !
UPD:
Also I can’t connect to server , IDK why
Just infinity login, and nothing more
My Config:
My resourses:

@KingRichrad I use this version of mysql-async GitHub - brouznouf/fivem-mysql-async: MySql Async Library for FiveM which seems to work perfectly for me, just change the settings.js found in “src/server/settings.js” to match what you need.
Also set your server.cfg with this:
redm [Do not touch]
ensure spawnmanager
ensure mapmanager
ensure basic-gamemoderp Data/Base setup
set es_enableCustomData 1
set mysql_connection_string server=YOURPORT;user=root;password=YOURPASSWORD;database=redemrp"
ensure esplugin_mysql
ensure mysql-async
ensure redem
ensure redem_roleplayrp Addons
ensure redemrp_identity
Hope some of this helps ![]()








